GMER logo

GMER

GMER は、無料のルートキット検出および削除ユーティリティです。 (他の人によると) これは、avast! を使用する別の人気のあるルートキット対策検出器である aswMBR と同じ作者によって作成されました。 AVエンジン……

Windows 無料 View:5

Overview

GMER の紹介

説明 GMER は、無料のルートキット検出および削除ユーティリティです。 (他の人によると) これは、avast! を使用する別の人気のあるルートキット対策検出器である aswMBR と同じ作者によって作成されました。 AVエンジン。

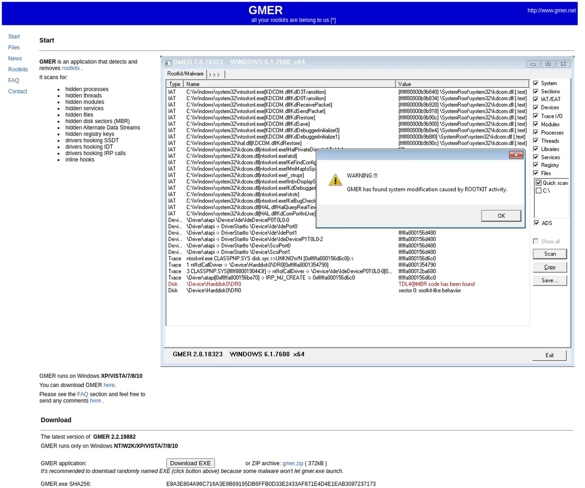
GMER はコンピューターをスキャンし、隠れたプロセス、サービス、スレッド、ファイル、モジュール、レジストリ、MBR ディスク セクター、代替データ ストリーム、SSDT、IDT、IRP 呼び出し、およびインライン フックをフックするドライバーを検索できます。 ただし、これは最高のマルウェア対策ツールの 1 つですが、非表示のサービスを削除しようとする場合は注意が必要です。

可能であれば、ログを保存してマルウェア関連のフォーラムに投稿するか、作成者に直接送信してみてください。 さらに、感染が疑われる場合は、同様のソフトウェアである aswMBR を試すこともできます。 重要: 作成者は、GMER やその他のセキュリティ ツールの起動を妨げる可能性のある特定のマルウェアによる検出を避けるために、GMER を別の名前でダウンロードすることをお勧めします。

FossHub は別の EXE 名を提供し、通常の EXE ファイルと ZIP アーカイブの両方をリストします。

Screenshot

ソフト画面

GMER screenshot